Protocol Stack
Cross Chain Computing Protocol
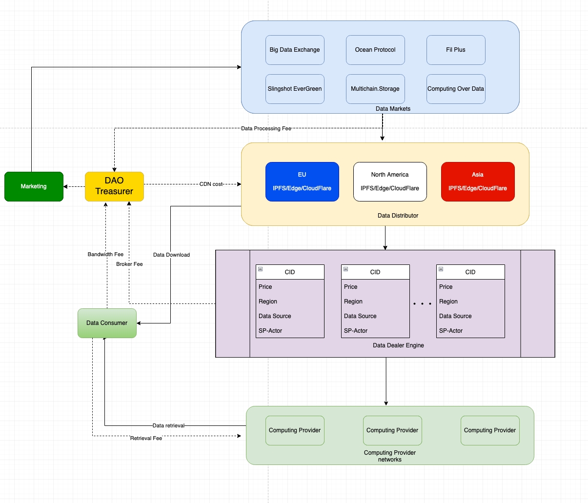
Swan Chain is designed as a full toolset AI Blockchain infrastructure, providing comprehensive solutions across storage, computing, bandwidth, and payments. The protocol stack is a multi-layered architecture that ensures efficient and secure operations within the Swan Chain ecosystem. Below is an overview of each layer in the protocol stack:
Protocol Layers

- Consensus Layer—responsible for smart contract execution and payment settlement. 
- Peer-to-peer (P2P) Network—defines how nodes locate and connect. 
- Payment Channels —facilitates fast and low-cost payments in the system. 
- Service Discovery – Server nodes and reputation module for public service 
- Market Provider - Entity that offers various computing and storage tasks to the network 
- Storage Layer — data stored on public blockchains or content addressable networks. 
- Computing Layer — how a query is routed to a specific node for computing. 
- CDN Layer – how data is distributed and hosted on the global network 
- Governance —manages schemas, treasure, and disputes. 

Last updated
